本文作者:代晓磊
以下文章来源于知乎技术专栏 ,作者代晓磊
导读
在现代企业中,数据库的运维管理至关重要,特别是面对分布式数据库的复杂性和大规模集群的挑战。作为一款兼容 MySQL 协议的分布式关系型数据库,TiDB 在高可用、高扩展性和强一致性方面表现卓越。知乎自 2019 年开始应用 TiDB,并通过云原生 Kubernetes(以下简称 K8s)环境和 TiDB Operator 来实现高效的集群管控,支撑业务的快速发展。本文由知乎数据库架构团队负责人代晓磊撰写,深入探讨知乎如何利用 TiDB 的生态架构和平台化运维工具,结合 TiDB Operator 和自研的天穹平台,构建出灵活、稳定且高效的数据库管控体系。通过自动化部署、数据迁移、监控预警等一系列手段,知乎为业务研发和 DBA 团队提供了强有力的支持,确保数据库服务能够在高并发、大数据场景下持续稳定运行。
相关推荐: 知乎 PB 级别 TiDB 数据库在线迁移实践
TiDB 是一款开源的分布式关系型数据库,兼容 MySQL 协议,支持水平扩展,具有强一致性和高可用性。它融合了传统关系型数据库与 NoSQL 的优势,支持大规模数据处理,适合处理高并发、复杂查询和大数据存储的场景,广泛应用于金融、互联网等行业。知乎从 2019 年就开始应用落地 TiDB,截止现在知乎的 TiDB 规模:

TiDB 规模总览
对于这种超大规模的 TiDB 集群,如何让业务更好地使用分布式数据库、DBA 更好地管控 TiDB?
接下来本文将从 TiDB 生态架构入手展开说明管控 TiDB 都需要具备哪些工具和能力,然后结合 TiDB on K8s 或者 TiDB on 物理机这 2 种不同管控方式选择来展开知乎的具体实践,并且通过平台化能力,从业务研发和数据库管控两个方面来落地具体的管控措施,为知乎业务研发赋能。
运维管控架构图
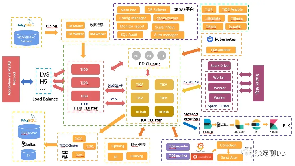
首先业务要使用 TiDB 分布式数据库,就需要深入了解 TiDB 的生态架构,它包含了各种工具和能力集合体,如下图所示:

TiDB 生态架构图
这张图展示了 TiDB 的整体系统架构和它在不同子系统之间的交互。以下是主要模块和功能的总结:
(1) TiDB Cluster(核心组件) : 业务程序通过 LVS 或 H5 进行负载均衡组建访问 TiDB Cluster 这个无状态的 SQL 处理层,解析 SQL 请求、生成执行计划、调用下层 TiKV 存储来执行查询。TiKV 作为分布式的存储引擎来存储数据,它是一个分布式的、可水平扩展的 Key-Value 存储。PD(Placement Driver)这个“大脑”管理集群的元数据,负责数据的调度、负载均衡等操作,保障了集群的稳定。
(2) 数据迁移与同步 : 要想使用 TiDB,需要将数据进行流转,包括使用 DM(Data Migration)将数据库表从 MySQL 等其他数据库中迁移数据到 TiDB,保证数据的可靠迁移和一致性。另外 TiCDC 可以将数据变更从 TiDB 集群导出,并且支持与 Kafka、MySQL 等系统对接,提供实时数据同步。
(3) 运维与监控平台 : DBDAS 平台是 TiDB 集群管控不可缺少的一环,TiDB dashboard 和 TiEM 等平台提供了含元信息、热力图、巡检报告、SQL 审计、自动化管理、扩展缩容等功能,简化运维操作。监控是通过 Prometheus、Grafana 对集群进行监控,提供指标数据采集与展示,K8s 里面通过 TiDB Monitor 组件实现监控功能。
(4) 备份与恢复 : 数据库稳定性必不可少的就是备份/恢复,TiDB 采用 BR(Backup & Restore)进行物理备份和恢复工具,确保在发生故障时能够快速恢复数据。另外 Lightning & Dumpling 用于快速导入和导出数据,适合数据逻辑备份/恢复场景。
(5) 生态集成 Spark 集成 : TiDB 与 Spark 集群集成,允许通过 Spark SQL 直连 TiKV 执行复杂的分布式计算任务。ELK(日志分析)通过 Filebeat 收集日志,经过 Kafka、Logstash 传递到 Elasticsearch,最终在 Kibana 上进行可视化展示。
(6) K8s 支持 : TiDB on K8s 是通过 TiDB Operator 来部署和管理 TiDB 集群,支持 K8s 上的自动化运维操作。
(7) 工具集 TiUP : TiDB 的集群管理工具,负责集群的安装、升级、扩展等操作。TiBigData、TiFlink、TiRedis 等工具帮助用户在大数据和分布式场景下更好地集成和使用 TiDB。
(8) 安全与审计 : SQL 变更和 SQL 审计功能,需要支撑业务日常的在线数据查询以及 SQL 变更操作,并且进行检测和审计,确保系统中所有操作都有迹可循,保障数据库稳定和数据安全。
总结来说,TiDB 的生态架构具备了从数据库迁移、存储、查询、备份恢复、实时同步、监控运维到大数据计算和日志分析的全方位功能。这种架构充分展示了使用好 TiDB 需要具备丰富的工具和能力。
那么如何更好地管控 TiDB?我们先从 TiDB on 云上 or 云下来看。
TiDB on Kubernetes OR 物理机
数据库运行在 K8s 和物理机上的区别主要体现在灵活性、资源管理、运维复杂度和性能等方面。
- 灵活性与弹性 : K8s 提供自动扩展、负载均衡和自愈能力,使数据库能更灵活地响应业务流量波动。相比之下,物理机部署固定资源,弹性扩展较难,需手动调整。
- 资源管理 : K8s 提供资源隔离和调度优化,允许数据库与其他应用共享资源。物理机则专注于资源固定分配,难以实现动态调度。
- 运维复杂度 : K8s 自动化运维工具(如 TiDB Operator)简化了数据库的部署、升级和故障恢复,而物理机通常需要手动维护和更复杂的操作。
- 性能 : 物理机通常能提供更高的性能,尤其是对高 I/O 需求的数据库,而 K8s 可能因虚拟化开销导致性能下降。
综合来看,K8s 适合动态、多租户场景,物理机则更适合对性能要求极高的关键任务。TiDB Operator 是 K8s 上的 TiDB 集群自动运维系统,提供包括部署、升级、扩缩容、备份恢复、配置变更的 TiDB 全生命周期管理。借助 TiDB Operator,TiDB 可以无缝运行在公有云或自托管的 K8s 集群上。
TiUP 是 TiDB 4.0 版本引入的集群运维工具,通过 TiUP cluster 组件就可以进行日常的运维工作,包括部署、启动、关闭、销毁、弹性扩缩容、升级 TiDB 集群,以及管理 TiDB 集群参数。以下是我整理的 2 种部署管控工具的对比:

TiDB Operator VS TiUP
总的来说, TiDB Operator 更适合 K8s/云原生 场景,具有强大的自 动化和扩展能力。而 TiUP 则适合对 K8s 不熟悉或没有云原生需求的团队,适用于相对简单的部署和运维场景。
知乎的选择
知乎是业内较早研究应用 K8s 的互联网公司,在容器化方面有较深的积累,基于 TiDB 集群管控的便利性,知乎选择了 TiDB Operator 这个云上的管控工具来较为便利的管控 TiDB 集群 。

TiDB on K8s
知乎如何搞定数据库管控
为了为公司业务研发团队提供分布式数据库(如 TiDB)的选型,数据库架构团队需要从多个方面进行深入的准备和规划。以下是每个方面的详细说明:
1. 数据库日常运维
- 业务资源申请/删除需求
需求评估与资源分配:团队需要与研发团队紧密协作,评估业务系统对数据库资源的需求,包括存储、计算能力和网络带宽等。应设计标准化的资源申请流程,并确保资源分配合理且具有扩展性。自动化流程:使用工具 TiDB Operator 来支持资源的自动申请、分配和删除,确保资源生命周期的高效管理。
- 资源规划&部署
数据库基础服务独立 K8s 集群,预留 5% 以内的计算和存储资源。业务申请经过业务 owner+DBA 审批通过后,调用 TiDB Operator+TiDB-cluster.yaml 实现快速部署。
- 扩缩容
根据业务增长、降本需求,修改 TiDB-cluster.yaml 的 replica 数量并且应用实现集群的自动扩缩容。扩容一定要提前规划好资源池,以便快速响应业务的高峰期需求,避免因为资源不足影响服务可用性。定期监控数据库容量和性能指标,预警扩容需求。
2. 数据迁入/迁出
根据不同的业务类型和需求来定制化的执行 MySQL 迁移 TiDB 的方式,比如大部分都是通过 DM 工具(支持全量和增量同步,保证数据一致性)来迁移切换,对于一些凌晨从 Hive 写回的结果表(白天数据不变化),业务双写或者 Dumpling 导出 +Lightning 导入即可。当然知乎的业务有需要把 TiDB 的(T-1)数据当天凌晨导入到 Hive 的需求,这时 TiBigDATA 这个工具就派上用场了,知乎 70% 左右的在线表每天凌晨的全量 ETL 都是采用这个工具。还有一些业务需求是需要将 TiDB 的实时数据变更,我们使用 TiCDC,支持将 TiDB 中的数据流式同步到 Kafka 消息供业务消费。
3. 数据库稳定性建设
- 数据库备份/恢复
根据业务的核心程度不同,定制实例级别的备份策略,比如 S 级别业务每天凌晨都用 BR(Backup & Restore) 工具定期备份到 S3,并且每天抽样 S3 备份文件验证数据恢复,保障数据库的稳定性。
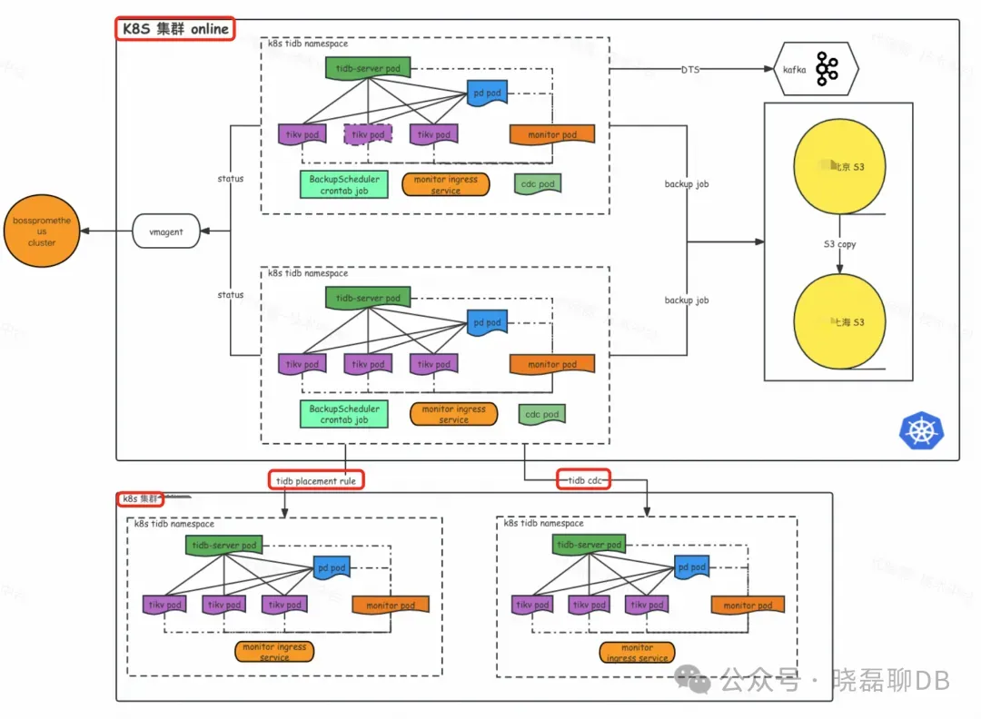
- 多云多活
对于核心业务,建议数据库具备多数据中心的多活能力,知乎基于 TiDB 的 Placement-rule 策略实现了跨云跨 K8s 的副本投放,并且通过 label+role 来控制 region leader 分布,并且基于这一套架构实现了在线机房的迁移,提高数据库的稳定性。
- 数据库巡检
数据库巡检是数据库稳定性建设必不可少的模块,包括且不限于:库表巡检、SQL 巡检、资源巡检、数据库核心指标巡检等等, 自动化巡检能力通过定期进行数据库健康检查,未雨绸膜,提前发现数据库稳定性风险。
4. 数据库可观测能力
- 业务数据库监控
业务抖动大部分跟数据库性能抖动相关,需要有监控系统如 TiDB 的 Prometheus 和 Grafana,实时查看数据库的性能指标,包括 CPU 使用率、内存消耗、磁盘 I/O、查询延迟等,来及时定位问题。业务延迟升高大部分跟慢查询相关,可以通过 TiDB 的 Slow Query 日志和 SQL 审计功能捕捉慢查询,分析业务查询的执行效率,优化数据库性能; 另 外 DBA 还利用 ELK(Elasticsearch + Logstash + Kibana) 系统,结合日志采集工具 Filebeat,对数据库日志进行集中管理和分析。 在业务抖动问题定位时,日志往往是定位问题的关键。
- 报警
报警如何做到故障时能及时报出警而且又不至于报警轰炸?这时需要定制化的报警策略,根据数据库的性能指标设定报警阈值(如磁盘使用率、节点响应时间等),一旦超出阈值通过电话或企业微信及时通知。并且制定报警的报表,每周周会进行分析查看,并且制定合适的报警策略或者降低非必要报警。
5. 数据库降本增效
- FinOps 成本管控
知乎通过 FinOps 成本管控平台来实现业务和资源方的成本使用。
首先要考虑的是数据库的成本是否需要完全分摊给业务方、应该如何分摊。目前 通过给每种资源定价(按套餐、按 xx 元 GB/天),制定合理的定价策略来管控业务数据库资源使用,建立数据库资源的成本监控机制,追踪每个业务模块对数据库资源的使用情况,帮助团队实现数据库成本的透明化管理。
资源方需要严格管控服务器利用率,比如对于 cpu+mem+disk 平均都 <20% 的服务器定期分析数据库资源利用率,避免不必要的资源过度配置;通过 K8s 和 TiDB Operator 的弹性扩缩容功能,动态调整数据库资源,避免资源闲置和浪费。
数据库架构团队在为公司业务研发团队提供 TiDB 分布式数据库选型时,需要全方位考虑数据库的基本运维(包括资源管理、自动化部署和扩缩容)、数据迁移、稳定性(如备份与巡检)、可观测性(监控和日志分析)以及成本管控(通过 FinOps 实现降本增效),这些管控工具其实都需要一个平台来承接。
知乎数据库平台化建设
知乎通过自研的天穹平台来承接,面向业务研发团队和面向 DBA 团队的需求和侧重点有所不同。以下是天穹平台对这 2 个纬度的支撑情况:
1. 面向业务研发团队
业务研发团队主要关注数据库平台的易用性、灵活性和自助服务能力,确保能够快速响应业务需求,提升开发效率。以下是平台化的几个关键点:
自助服务能力
- 自助资源申请/下线: 研发人员可以通过天穹平台自助申请数据库实例、存储资源、 读写分离等服务,而不需要依赖运维团队或 DBA 手动分配。这种自助服务应具有标准化和自动化流程,确保快速响应需求。
- 数据库扩容和缩容: 当业务流量波动或业务扩展时,研发团队应能够在平台发起扩缩容变更,平台自动完成资源分配,且能够在不影响服务的情况下进行扩展。
- 工单中心: 天穹平台为研发人员提供数据库变更工单中心模块,能够根据不同的业务变更需求自助审批和执行。

天穹平台业务申请 TiDB 集群

天穹平台 TiDB 集群详情

天穹平台工单中心
数据库操作简化
- SQL 变更支持: 提供 SQL 审核工具,研发人员可以通过平台提交 SQL 变更,自动完成语法检查、SQL 审批和执行全流程,并结合业务的数据库规范自动进行审核,避免低效或有风险的 SQL 语句。
- 查询历史与可视化工具: 研发人员可以通过平台查看自己提交的 SQL 查询历史、执行计划等信息,帮助优化查询语句,同时应提供可视化工具(如数据表结构、索引等),简化数据库操作 。
- 慢查询分析与优化: 平台应自动记录慢查询,并为研发团队提供优化建议或提示,帮助他们提高 SQL 语句的执行效率,提升业务系统性能。


天穹平台慢 SQL 处置中心
监控与日志查询
- 自助监控面板: 为研发团队提供可视化的监控面板,能够实时查看与他们业务相关的数据库性能指标,如查询延迟、CPU 和内存使用情况等。
- 日志查询: 支持研发人员查询数据库操作日志,分析执行过的 SQL 查询、报错信息等,帮助诊断问题,提高调试和排查的效率。

天穹平台监控中心

天穹平台日志中心
2. 面向 DBA 团队
DBA 团队主要关注数据库平台的稳定性、可观测性和自动化运维能力。平台化应提供便捷的工具来简化日常运维工作,提升数据库的管理和运维效率。以下是面向 DBA 团队的几个关键点:
统一管理与自动化运维
- 统一集群管理: 平台能够集中管理多个数据库集群,包括 TiDB、MySQL、Redis 等,提供统一的操作界面,便于 DBA 快速查看集群状态、健康状况和节点信息。
- 自动化任务调度: 对于日常的运维任务(如备份、巡检、扩缩容等),平台支持自动化调度,降低 DBA 的重复性工作负担。例如,使用 TiDB Operator 在 K8s 环境中自动执行备份、升级、扩缩容等操作。
- 故障自动恢复: 平台应具备自动化故障处理机制,当节点失效或集群不稳定时,能够自动触发恢复操作,并及时通知 DBA,减少人为干预。

天穹平台 TiDB 集群列表
可观测性与预警
- 监控与预警系统: 平台为 DBA 提供深度的数据库监控能力,能够跟踪 CPU 使用、内存消耗、磁盘 I/O、查询延迟、慢查询等指标。结合 Prometheus 和 Grafana,实时监控数据库健康状况,设置合理的告警阈值,提前发现潜在问题。
- 日志管理与分析 : 集中管理数据库日志,包括错误日志、慢查询日志、SQL 审计日志等。通过整合 ELK(Elasticsearch、Logstash、Kibana)等工具,支持 DBA 对日志进行深度分析,帮助排查问题。
- 数据库巡检: 平台自动生成巡检报告,定期评估数据库集群的运行情况,生成包含性能、稳定性、安全性的报告,供 DBA 团队分析,并对潜在问题进行处理,保障数据库稳定性。

天穹平台统一监控中心
SQL 审计与安全管控
- SQL 审计功能: 平台支持 SQL 审计功能,能够记录所有执行的 SQL 语句,帮助 DBA 追踪和分析 SQL 操作,防止潜在的安全风险和数据泄露。
- 访问控制与权限管理: DBA 团队需要通过平台集中管理数据库的用户权限,确保权限分配的最小化原则,防止数据被不当访问或篡改。
数据库备份与恢复
- 自动化备份: DBA 团队可以通过平台设置定时备份策略,自动备份数据库到 S3。
- 数据恢复工具: 平台为 DBA 提供一键恢复功能,支持在灾难发生时快速恢复数据,保障数据安全。同时,应具备详细的恢复日志,帮助 DBA 分析和优化恢复流程。

天穹平台 SQL 审计中心
FinOps 成本管控
资源优化与成本监控:平台帮助 DBA 监控各数据库实例的资源使用情况,评估资源利用率,避免过度配置,提升成本效益。

FinOPS 成本监控
总之,面向业务研发团队的数据库平台化重点在于提升自助服务能力,简化数据库操作,提高查询与开发效率,并为研发提供灵活的环境支持。
面向 DBA 团队的数据库平台化则侧重于自动化运维、监控预警、数据备份与恢复、SQL 审计和成本管控,确保数据库的稳定运行和高效管理。通过分别满足研发和 DBA 团队的不同需求,数据库平台化可以为整个企业提供一个高效、稳定、可扩展的分布式数据库解决方案。
总结
知乎的数据库团队以“致力于提供稳定、高效和易用的数据库服务”为目标,为公司业务团队提供更好的 TiDB 存储服务来应对高并发、复杂查询和大数据存储的需求。本文详细介绍了 TiDB 的生态架构,包括核心组件、数据迁移与同步、运维与监控平台、备份与恢复、生态集成、K8s 支持、工具集和安全与审计等方面。同时探讨了知乎如何在云上和云下环境中管控 TiDB 集群,以及如何通过自研的天穹平台实现数据库平台化建设,提升业务研发团队数据库变更和 DBA 团队的资源管控效率。